DeepSeek发布后司内AI应用流量持续上涨,对推理算力的需求呈指数级增长。与此同时,开源社区提供的vllm/sglang等推理引擎存在gpu利用率低、推理速度慢,并发度低等问题,导致同等数量推理卡可服务业务规模较低,导致业务对卡量需求过于庞大。太极Angel-HCF推理团队联合腾讯云云智能等团队针对DeepSeek进行专项优化,推出行业最高性价比的推理方案:
● 核心目标:首字小于2s,单token生成耗时低于50ms的限制下,最大化吞吐(QPM);在保障用户体感基础上,最小化业务成本。
● 技术路线 :
(1) 硬件协同 :利用Hopper架构新特性深度优化(如TMA、WGMMA指令)
(2) 算法革新 :基于DeepSeek开源算子二次开发(DeepGEMM/FlashMLA/DeepEP)
(3) 系统工程 :框架优化、w4a8c8量化、MTP并行解码、PD分离调度、大EP、TBO等
● 优化成果:
○ 测试数据集: 3000条业务脱敏数据集(最大输入16k,平均输入3.5k;最大输出32k, 平均输出1.2k)
○ 测试机器:16卡 H20-96G
○ 限制50ms TPOP , QPM=212,15800+ tokens/s
考虑到新模型快速支持的需求, 也吸收参考了开源众多优秀的方案和设计,我们从纯C++框架转型到Python Runtime 加 C++ Kernel方案。 并花费3个月从框架、算子、量化压缩等方向全面优化, 取得了显著的成果。 本篇文章推理优化部分主要讲解我们在ADP、大EP、PD、多层MTP等方面的优化工作。
由于prefill阶段和decode阶段任务特点存在一定差异,主要表现在prefill属于compute bound型任务,而decode则属于memory bound型任务,如下图所示,因此我们根据实际情况选用不同的并行策略。

针对 Prefill:
● 由于存在算力瓶颈,主要采用大TP + 小EP并行策略,提升计算速率
● 尽可能降低首字耗时,同时减少跨机通信量
针对Deocde:
● 由于kv cache频繁存取,存在明显的访存瓶颈,主要采用DP + 大EP,尽可能增大batch size,同时减少单卡访存压力
● 尽可能充分利用显卡算力,趋近compute bound
整体架构图如下所示。

Prefill节点需要将计算得到的KV Cache及meta信息传输给Decode节点,如果采用计算->传输->计算模式,将导致GPU利用率降低,这里很容易想到异步传输进行优化,主要采用以下设计实现。
● 异步传输 KVCache,与当前iteration forward step overlap,不影响吞吐
● RDMA 高效传输,单个forward step 周期内完成,ITL 有保障
● 调度层面,CPU & GPU Overlap,适配 PD+投机采样
采用上述方法后,可以看到在整个timeline上,计算与传输能够完美overlap,GPU利用率持续保持高位。

如果等到所有layer算完再进行发送,发送的数据量可能较大,占用较多SM算力,影响下一轮次forward step计算性能,因此根据实际情况设计layerwise传输。
● 层前向计算与层 KV Cache 传输 overlap,有效降低长seqlen 场景 cache 传输时耗
● 长文:ISL>8k 时选择 Layerwise 传输;短文:ISL<8k 时整体传输,避免大量小包,并做小包合并传输
采用layerwise传输设计与实现后,可以看到传输的lantency几乎与ISL无关,保持在较低水准。

PD分离后,一般P和D的QPM性能是存在差异的,且性能差异受到用户输入长度的影响,因此实践中需要充分考虑负载均衡。
针对Prefill:Chunk调度时的请求长度排序策略,同一批到达的请求,按长度排序优先调度短prompt,整体TTFT达到最优。

针对Decode:结合输入/当前decode长度的调度策略
● 滑动统计平均输出长度,优先按剩余槽位调度
● 根据平均输出长度剩余槽位决策是否扩容

采用mPnD部署测试,架构如下。

测试结果
● 在有效 ITL 区间,PD 的吞吐明显更优,大幅提升Throughput
● 20~25 tokens/s 区间端到端有效提升 30~40% Throughput

考虑到DeepSeek模型MoE的稀疏性和激活分布不均的特性,介绍团队在通信和负载均衡上的优化工作。
采用网平团队优化的TRMT通信库,能够很好地适配int4量化模型,下面是优化前后的对比分析。
优化前:各阶段通信量如下所示。

采样分析timeline,发现通信算子耗时占比高达40%+!!

优化后:各阶段通信量如下所示。

采样分析timeline,通信算子**耗时减少60%**。

DeepSeek V3/R1包含256个路由专家,每一个token激活其中8个专家,具有很高的稀疏性,很容易导致各专家激活次数差异较大,采样分析各layer各expert激活次数统计分布如下,表现为。
● 部分layer存在明显热点专家,热点专家激活的次数可能是非热点专家的5倍以上,导致EP并行存在某个rank上计算耗时较长,其他rank需等待的局面
● 不同layer的热点专家分布不同,各layer的负载均衡可独立调度管理

通过EPLB算法,以及动态负载均衡+冗余专家可以将各rank上专家激活不均衡度显著降低,激活不均衡度可降至1.2~1.5,显著提升计算和通信效率,实现MoE线性扩展能力。

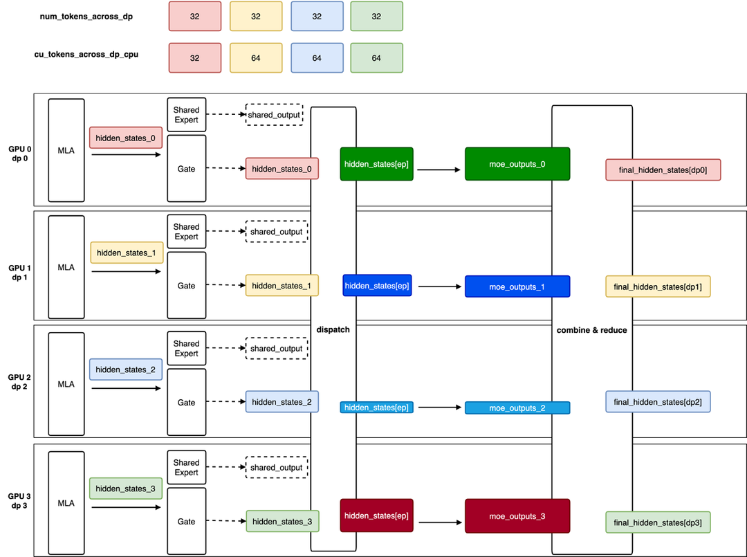
DP并行借鉴于训练框架,主要应用于decode节点,在满足SLO要求下,单机throughput提升50%以上。
因为在MoE阶段需要做同步,以及cudagraph对input tensor shape的要求,一般都需要mock request才能确保Attention DP模式正常运行,主要表现为:
● 每个dp rank在每一次forward step至少包含一条请求
● cudagraph模式下,forward step后需all reduce对齐各dp rank待处理的request数量
● mock request当decode请求处理,DP主要应用于decode

由于Prefill和Decode采用不同的并行策略,PD分离需要做相应适配,主要考虑两个点:负载均衡以及KV Cache传输。
负载均衡
● round-robin调度
● 基于各rank上request数量调度
● 基于kv cache size感知调度
● etc.
KV Cache Transfer,以1P1D为例,配置如下
● Prefill:TP=8
● Decode: DP=16,TP=1,EP=16
KV Cache传输设计如下图所示:

Multi-Token Prediction (MTP)是一种通过对每一个位置预测多个token来改进大模型训练性能的技术,同时MTP也可以用于推理加速。 MTP由META首次提出,DeepSeek在META论文基础上做了进一步改进。

MTP可以提升推理性能的关键是一步可以预测多个token。因为DeepSeek只开源了一个MTP层,目前主流实现方式是多个MTP层共用同一层开源的weight。这样会导致除了第一层接受率比较高之外,后面的层接受率都偏低。
比如真实对话场景下,MTP第一层的接受率约0.7,第二层接受率一般小于0.4.
提升MTP接受率是提升MTP推理性能的关键。我们实验了多种方法来提升MTP接受率,包括训练多层MTP和优化模型的采样方法等。
团队使用了两种方法来训练MTP层,第一种方法是保持和DeepSeek论文一致,训练5层独立的MTP权重。第二种方法同样训练5层MTP,但5层使用相同的权重,这样训练的好处是和当前推理框架兼容比较好,无需修改框架即可直接加载新训练的MTP层。
我们使用Megatron-LLM训练MTP层,共享MTP层训练代码修改如下:

按每并发输出token速率计算,自研两层MTP(MTP2)和三层MTP(MTP3)加速结果如下:
● 自研共享MTP2相比开源MTP2提升:提升7.4%
● 自研独立MTP2相比开源MTP2提升:提升8.8%
● 自研独立MTP3相比开源MTP3提升:提升9.0%
● 自研独立MTP2相比自研共享MTP2提升:1.4%

本文系作者在时代Java发表,未经许可,不得转载。
如有侵权,请联系nowjava@qq.com删除。